|
Banking-Anwendung zur sicheren SEPA-Dateierstellung
für Überweisungen und Lastschriften, ideal für KMU, Vereine und Privatnutzer.
|
|
- hochproduktive, intuitive Benutzeroberfläche - modern und komfortabel, schnell und bequem zu bedienen
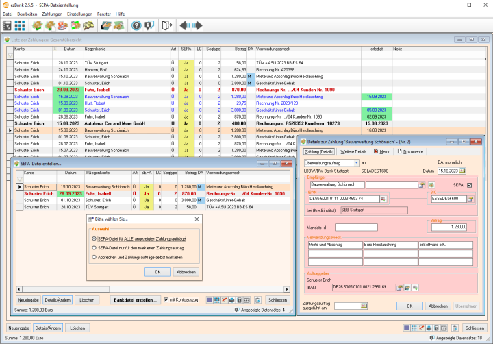
ezBank 2.5.5 ist die komfortable Anwendung zur Erstellung von SEPA-Dateien für den elektronischen Zahlungsverkehr. Sie richtet sich an Büros, kleine Unternehmen, Vereine sowie an Anwender im privaten Umfeld, die Zahlungsaufträge strukturiert erfassen und sicher an ihre Bank übergeben möchten.
Überweisungen sowie Basis- und Firmenlastschriften lassen sich übersichtlich eingeben oder aus bestehenden Stammdaten auswählen. Wiederkehrende Zahlungen können als Daueraufträge angelegt und jederzeit angepasst werden. Neben dem SEPA-Format unterstützt ezBank auch die Erstellung und den Import von DTAUS-Dateien, etwa zur Konvertierung bestehender Daten oder zur weiteren Bearbeitung.
Die fertigen Zahlungsdateien werden in der Regel über das Online-Banking-Portal der jeweiligen Bank oder über geeignete Banking-Software an das Kreditinstitut übertragen. Prüf- und Kontrollfunktionen sorgen dafür, dass Zahlungsdaten korrekt erfasst werden. So entsteht ein klar strukturierter, nachvollziehbarer Zahlungsprozess, der Sicherheit gibt und Zeit spart.
|
|
Die Software-Highlights
|
- Hochproduktive, intuitive Benutzeroberfläche
- Erstellung von SEPA-Dateien, sowohl für Überweisungen wie auch für Basis-Lastschriften und Firmenlastschriften
- Importmöglichkeit von DTAUS-Dateien, zum Umwandeln von DTAUS-Dateien in SEPA-Dateien
- Unterstützung für MS Word und MS Excel sowie LibreOffice Writer
- Integrierte Dokumentenverwaltung mit direkter Scan-Möglichkeit in PDF, JPG, TIF, BMP
- Umfangreiche Kommunikationsmöglichkeiten (E-Mail, Telefon, SMS, Fax, Web, Brief, ...)
- Vielfältige Druckfunktionen (Listen und Berichte)
- Komplexe Such- und Filterfunktionen, speicherbar
- Sehr flexibel konfigurier- und anpassbar (Karteien, benutzerdefinierte Felder, ...)
- und vieles mehr...
|
*) auch bei anderen Problemen und Fragen zu Windows oder Word und sonstige IT-Fragen.
|
|

Zum Vergrößern Bild anklicken
|
|
Aktuelles Update ezBank 2.5.5(c)
|
|
Wir verbessern unsere neue SEPA-Bankinganwendung laufend und arbeiten an der Erfüllung der bei uns eingegangenen Kundenwünsche:
1. Die Oberfläche ist weiter überarbeitet mit verbesserter Farbgestaltung.
2. Die Fehler- und Warnmeldungen sind nun einstellbar: ob sichtbar oder nicht, automatisch wieder schliessen, bei Fragen mit automatischer Antwort 'Ja' oder 'Nein', und mit einstellbarem Sound.
3. Neue Möglichkeit für CTI (computerunterstützte Telefonie): nun ist zusätzlich zu TAPI auch VoIP über ein SIP-Softphone wie PhonerLite möglich.
4. SEPA-Update: Aktualisierte Bankdaten für das Banken-Verzeichnis und zur Kontoprüfung sowie aktualisierte und korrigierte Prüfziffernberechnungsmethoden.
Und mehr zur Umsetzung von Kunden-Anregungen und Wünschen sowie zur Erhöhung des Benutzerkomforts.
|
|
|